Cách Chỉnh Giờ Đồng Hồ Casio G-Shock Chi Tiết
Cách Chỉnh Giờ Đồng Hồ Casio G-Shock Chi Tiết - Hướng Dẫn Chuẩn Xác Từ A Đến Z
Đồng hồ Casio G-Shock là biểu tượng của độ bền và công nghệ, nhưng với hàng loạt nút bấm và chức năng, việc chỉnh sửa giờ có thể khiến người dùng bối rối mới. Bài viết này cung cấp hướng dẫn chi tiết, từng bước để bạn tự chỉnh giờ cho Chiếc G-Shock của mình, áp dụng cho nhiều dòng phổ biến như GA-100, GA-700, DW-5600, đồng thời giải quyết các lỗi thường gặp. Trong quá trình sử dụng, không ít người gặp tình trạng chỉnh giờ nhưng đồng hồ vẫn chạy sai hoặc không lưu được cài đặt. Đây là lỗi khá phổ biến trên G-Shock và thường nằm trong nhóm những lỗi thường gặp trên đồng hồ Casio mà người dùng mới hay gặp phải.
Chuẩn bị Trước Khi Giờ
Trước khi bắt đầu, hãy xác định chính xác mẫu đồng hồ bạn đang sử dụng. Thông tin này thường nằm ở mặt sau của đồng hồ (ví dụ: "Module 5146"). Bước này rất quan trọng vì có một số dòng có giao diện chỉnh sửa hơi khác nhau. Ngoài ra, hãy tìm một nơi có ánh sáng tốt và chuẩn bị tâm lý "không hương vàng" để thao tác chính xác.
Lưu ý an toàn: Không nên thao tác các nút bấm khi đồng hồ đang ẩm ướt hoặc trong môi trường có nhiều bụi bẩn, để tránh hơi ẩm hoặc bụi xâm nhập vào máy.
Hướng Dẫn Chi Tiết Từng Bước Chỉnh Giờ & Ngày
Hiện tại, nhiều đồng hồ Casio G-Shock đều có giao diện điều chỉnh tương thích nhau. Bạn hãy thực hiện theo 7 bước dưới đây để minh họa các nút bấm tương ứng. Với các mẫu G-Shock kim điện tử, cách chỉnh giờ có thể khác so với Casio điện tử thông thường. Nếu bạn đang sử dụng các dòng Casio khác ngoài G-Shock, có thể tham khảo thêm cách chỉnh giờ đồng hồ Casio để tránh nhầm thao tác giữa các dòng máy.

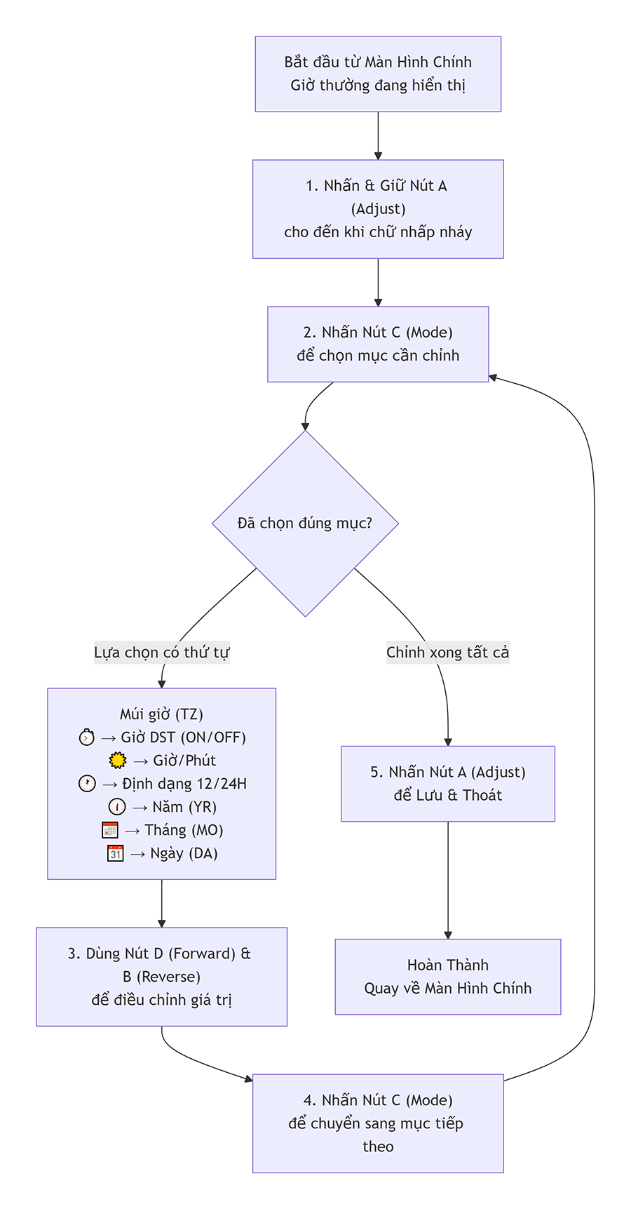
Bước 1: Vào Chế độ Chỉnh sửa Giờ (Điều chỉnh Chế độ)
Từ màn hình hiển thị giờ chính, bạn nhấn và giữ nút A (Điều chỉnh) trong khoảng 3 giây để đến khi bạn tìm thấy một phần thông tin trên màn hình (thường là chữ "TZC" hoặc "22H") bắt đầu nhấp nháy. Đây là dấu hiệu cho đồng hồ đã được tìm thấy trong bản chỉnh sửa chế độ.
Bước 2: Di chuyển giữa các mục cần chỉnh
Sau khi vào chỉnh sửa chế độ, mỗi lần bạn nhấn nút C (Chế độ), con trỏ sẽ nhảy đến mục tiếp theo theo thứ tự thường gặp: Mũi giờ (TZ) → Chế độ giờ mùa hè (DST) → Giờ & Phút → Định dạng 24/12 → Năm → Tháng → Ngày. Hãy sử dụng nút C để chuyển đến mục bạn muốn điều chỉnh.
Bước 3: Điều Chỉnh Từ Thông Số
Khi mục bạn muốn chỉnh sửa (ví dụ: " Time & Phút") đang nhấp nháy:
-
Sử dụng nút D (Chuyển tiếp) để tăng giá trị.
-
Sử dụng nút B (Reverse) để giảm giá trị.
-
Nếu bạn nhấn và giữ nút D hoặc B, giá trị sẽ thay đổi nhanh hơn, giúp tiết kiệm thời gian khi chỉnh sửa số lượng lớn.
Bước 4: Chỉnh Mũi Giờ (TZ) Về Việt Nam
Đây là bước quan trọng nhất để đồng hồ hiển thị đúng giờ Việt Nam. Khi mục "TZ" (Múi giờ)nhấp nháy, nhấn nút D hoặc B để đến khi màn hình hiển thị vùng mã giờ "BKK" (Bangkok). Mũi giờ BKK là GMT+7, trùng lặp với giờ Việt Nam. Không chọn "HKG" (Hồng Kông) vì cùng GMT+8 nhưng sẽ khiến đồng hồ của bạn chạy nhanh hơn 1 giờ.
Bước 5: Tắt Chế Độ Giờ Mùa Hè (DST)
Ngay sau khi chỉnh múi giờ, hãy chuyển sang mục "DST" (Daylight Saving Time). Đảm bảo chế độ bảo mật này được đặt là "TẮT". Ở Việt Nam, chúng tôi không sử dụng giờ mùa hè, nếu để "BẬT" đồng hồ sẽ tự động cộng thêm 1 giờ, dẫn đến hiển thị sai.
Bước 6: Giờ, Phút, Ngày, Tháng, Năm
Tiếp tục sử dụng nút C để chuyển và nút D/B để điều chỉnh lần:
-
Giờ & Phút: Đặt chính xác theo giờ hiện tại.
-
Dạng giờ: Chọn "12H" (hiển thị AM/PM) hoặc "24H" (hiển thị 13:00, 14:00...).
-
Năm, Tháng, Ngày: Điều chỉnh cho đúng với lịch hiện tại.
Bước 7: Lưu Cài Đặt Và Thoát
Sau khi hoàn tất chỉnh sửa tất cả các mục, bạn chỉ cần nhấn nút A (Điều chỉnh) một lần nữa để lưu toàn bộ cài đặt và thoát về màn hình hiển thị bình thường. Lúc này, tất cả các chữ số sẽ nhấp nháy và đồng hồ bắt đầu chạy theo thời gian mới.
Giải thích Các sự cố & Lỗi thường gặp
Dưới đây là bảng tóm tắt nhanh chóng các vấn đề phổ biến và cách giải quyết:
|
Sự cố |
Nguyên nhân có thể |
Cách Khắc |
|---|---|---|
|
Đồng hồ luôn chạy nhanh/chậm 1 giờ |
Muitime (TZ) not set "BKK" or DST mode đang bật "ON". |
Vào lại Điều chỉnh chế độ, kiểm tra và đặt TZ là "BKK" và DST là "OFF". |
|
Could not to edit time mode |
Thao tác chưa đúng. |
Đảm bảo bạn nhấn giữ nút A (Điều chỉnh) đủ lâu (khoảng 3 giây) từ màn hình chính cho đến khi nhấp nháy. |
|
Nút ấn không có phản ứng |
Đồng hồ đang ở chế độ "Key Lock" (khóa nút). |
Tìm cách tắt nút khóa chế độ (thường được nhấn giữ nút D hoặc một vài giây), tham khảo hướng dẫn. |
|
Chỉnh sửa xong nhưng không thể lưu |
Thoát khỏi lỗi chỉnh sửa chế độ. |
Luôn kết thúc bằng cách nhấn nút A (Điều chỉnh) để lưu. Bỏ qua để đồng hồ tự thoát. |
Mẹo hữu ích: Khi chỉnh ngày, hãy đặc biệt chú ý vào những tháng có 30 hay 31 ngày. Một số đồng hồ G-Shock không tự động điều chỉnh điều này, vì vậy vào cuối tháng 2, 4, 6, 9, 11 bạn có thể cần chỉnh sửa ngày thủ công.
Câu Hỏi Thường Gặp (FAQ)
1. Tại sao đã chỉnh đúng múi giờ BKK mà đồng hồ vẫn sai giờ?
Rất có thể bạn đã bỏ qua bước điều chỉnh chế độ mùa hè (DST). Vui lòng kiểm tra lại và đảm bảo DST đang ở chế độ "OFF". Đây là lỗi phổ biến nhất.
2. Có thể chỉnh sửa giờ trên điện thoại cho đồng hồ G-Shock không?
Chỉ các dòng G-Shock kết nối Bluetooth (trong dòng G-SQUAD) mới có thể đồng bộ giờ tự động qua điện thoại. Số dòng G-Shock thông thường cần được chỉnh sửa theo hướng dẫn trên.
3. Làm cách nào để biết chính xác số Module của đồng hồ?
Mô-đun số thường được hiển thị ngay dưới chữ "CASIO" ở mặt sau đồng hồ, dạng mã 4 chữ số (ví dụ: 3230, 5146). Bạn có thể tìm kiếm công cụ hướng dẫn hơn là mô-đun của mình.
4. Tôi cần chỉnh lại giờ khi thay pin?
Có. Khi tháo pin cũ để gắn pin mới, đồng hồ sẽ ngừng hoạt động và mất thời gian cài đặt. Sau khi thay pin xong, bạn bắt buộc phải chỉnh sửa lại giờ và ngày từ đầu.
Trong một số trường hợp, dù thao tác đúng nhưng đồng hồ vẫn không vào được chế độ chỉnh giờ. Nguyên nhân có thể do pin yếu hoặc lỗi tiếp xúc, thường gặp ở tình trạng đồng hồ Casio không chỉnh được giờ nếu đã sử dụng lâu ngày.
Kết luận
Nếu đã thao tác đúng nhưng đồng hồ G-Shock vẫn không chỉnh được giờ hoặc có dấu hiệu chạy sai, bạn nên mang đồng hồ đến dịch vụ sửa đồng hồ Casio chuyên nghiệp để được kiểm tra pin, nút bấm và bo mạch chính xác. Việc tự động điều chỉnh giờ cho chiếc đồng hồ Casio G-Shock của bạn không phức tạp dù nắm chặt nguyên tắc. Chìa khóa thành công nằm ở công việc thiết lập múi giờ chính xác "BKK" và tắt DST chế độ. Hy vọng với hướng dẫn chi tiết từng bước này, bạn đã có thể hoàn thành việc làm chủ chiếc đồng hồ bền bỉ của mình.
Nếu sau khi thực hiện các bước trên mà đồng hồ vẫn gặp vấn đề, rất có thể nó cần được kiểm tra kỹ thuật chuyên sâu. Các trung tâm bảo trì hoặc dịch vụ sửa chữa uy tín sẽ có thiết bị để kiểm tra máy và giải quyết triệt để.
